Jewelry Inventory Management System
It provides a single platform to tracks stock, valuations, and movements for jewelry businesses, handling high-value items like gold, diamonds, gemstones, and finished pieces across single or multiple locations. It automates processes to prevent losses, track both raw material and finished goods, and support sales, procurement, and repairs.
Jewelry Inventory Management System
This is a jewellery inventory management platform offering jewellery businesses an automated single, comprehensive solution to:
- Track Stock
- Monitor Valuations & Movement
- Prevent Losses
- Automate Processes
- Support Sales
- Streamline Repairs
- Accurate Records of Raw Materials & Finished Goods
Â
It expertly handles high-value items, including gold, diamonds, gemstones, and finished pieces, across both single and multiple business locations.
Benefits Of Our JIMS For Businesses & Users
This management system offers critical operational and financial advantages for your jewelry business:
Real-time Stock Tracking
- Eliminates discrepancies in high-value items, reducing losses up to 90%.
- Eliminates discrepancies in high-value items, reducing losses up to 90%.
Accurate Monitoring
- Tracks weight, purity, and serialization for gold and gems. .
- Tracks weight, purity, and serialization for gold and gems. .
Automated Audits
- Cuts audit time from hours to minutes, enabling precise cycle counts.
- Cuts audit time from hours to minutes, enabling precise cycle counts.
Error Reduction
- Performs aging analysis accurately, eliminating manual data errors.
- Performs aging analysis accurately, eliminating manual data errors.
Inventory Optimization
- Low-stock alerts prevent overstocking or crippling shortages.
- Low-stock alerts prevent overstocking or crippling shortages.
Data-Driven Decisions
- Valuation reports support reordering focused purely on inventory health.
- Valuation reports support reordering focused purely on inventory health.
Unique Features Of Our JIMS
Real-time stock tracking for instant updates and low-stock notifications.​​
Multi-store/warehouse synchronization and serialized inventory for gems/metals across locations.​​
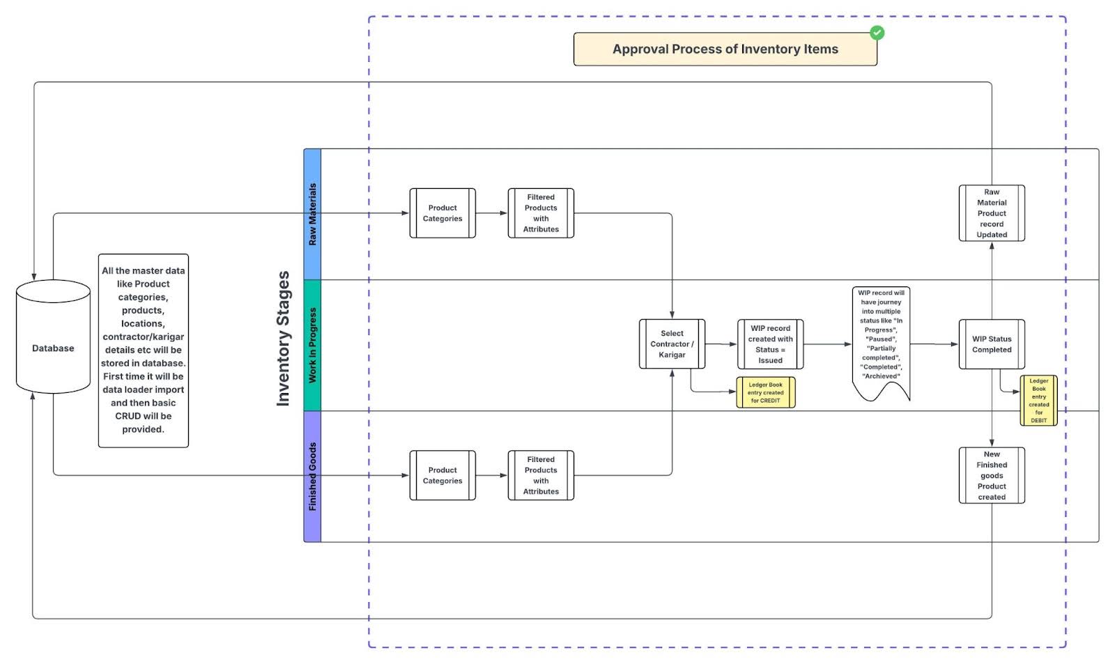
Recording raw material usage and status during various stages to provide visibility into inventory flow and reduce losses or misplacements.​
Tracking quantities of materials consumed and items produced, enabling reconciliation and valuation of in-process stock.​
Scheduling and updating production workflows linked with inventory to ensure timely completion and accurate stock levels.
Supporting periodic audits and cycle counts of WIP items to maintain accuracy and account for discrepancies​
Real-time stock tracking for instant updates and low-stock notifications.​
Multi-store/warehouse synchronization and serialized inventory for gems/metals across locations.​
Recording raw material usage and status during various stages to provide visibility into inventory flow and reduce losses or misplacements.
Tracking quantities of materials consumed and items produced, enabling reconciliation and valuation of in-process stock.
Scheduling and updating production workflows linked with inventory to ensure timely completion and accurate stock levels.
Supporting periodic audits and cycle counts of WIP items to maintain accuracy and account for discrepancies
Who Is Our Jewellery Inventory Software For?
Our product is intended for small to medium businesses dealing with volatile precious metals, consignments, and compliance needs. This includes jewelry retailers, wholesalers, manufacturers, and multi-store chains managing both physical and online sales.
Inventory Solutions for Every Jewelry Business Model
Inventory solutions are segmented to match specific industry workflows:
Retailers
Need tools for stock tracking and ensuring sales are counted correctly. (This is the largest segment).
Wholesalers
Require robust management for bulk storage and large inventory volumes.
Manufacturers
Focus on tracking the process from raw material to a finished piece of jewelry.
Multi-Store Chains
Need to manage high-value, serialized items across all locations, both online and physical.
How the Systems Work
They can be deployed using the Cloud (for stores needing real-time updates and synchronization) or On-Premise (for local, secure stock management).
How Our JIMS Addresses Your Needs?
Our software offers complete control and insight, ensuring accuracy and profitability in managing high-value stock with:
Loss Prevention
Achieves precise tracking of precious metals, gems, and pieces to prevent losses.
Real-time Visibility
Provides real-time updates and low-stock alerts amid price volatility.
Multi-Store Management
Efficiently handles synchronization across multiple store locations.
Audit Automation
Automates audits, cutting time from hours to minutes.
Security & Accuracy
Prevents theft via RFID/smart shelves, eliminating manual errors and discrepancies.
Inventory Optimization
Valuation reports and aging stock insights optimize holding levels without overstocking.
A flow chart of how the product works

